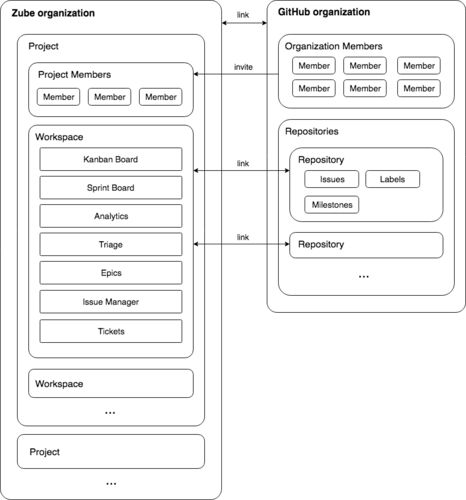
前回、タスク管理ツールの zube.io の話をしたので、改めてこのツールの紹介と半年間使ってみた感想を書きたいと思います。 zube.io zubeの特徴 zubeは以下のような特徴があります。 GitHubのissueと連動したカンバンによるタスク管理 GitHubの複数リポジト…
はじめに 私が所属する開発チームでは、メインのプログラミング言語としてScalaを使用しています。小規模なチームでScalaが書けるメンバーは数名程度。それぞれのメンバーは、コードを書きながらインフラをやりながら人によってはプロダクトマネジメントもや…
引用をストックしました
引用するにはまずログインしてください
引用をストックできませんでした。再度お試しください
限定公開記事のため引用できません。